Planning out my new network topology; I wanted to use multiple routers — and have them share routes between them. So I started looking into OSPF.

I made a simple lab in EVE-NG, and set up route sharing between MikroTik’s RouterOS and VyOS.

Table of contents

EVE-NG lab

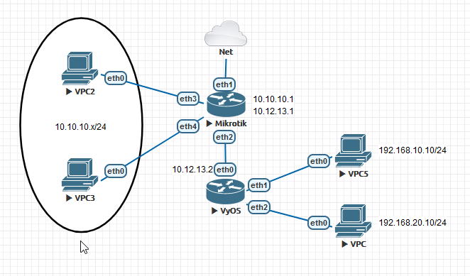
The MikroTik router is connected to two virtual PC’s on 10.10.10.0/24. VyOS is also connected to two VPC’s; one on 192.168.10.0/24, and the other on 192.168.20.0/24.

The two routers are connected together on 10.12.13.0/24 — MikroTik being 10.12.13.1, and VyOS; 10.12.13.2.

EVE-NG lab

MikroTik

Add OSPF to networks 10.10.10.0/24 and 10.12.13.0/24. Make the router-id 10.12.13.1:

routing ospf network add network=10.10.10.0/24 area=backbone
routing ospf network add network=10.12.13.0/24 area=backbone

routing ospf instance set default router-id=10.12.13.1

VyOS

Enter configuration mode, and add OSPF to networks 10.12.13.0/24, 192.168.10.0/24, and 192.168.20.0/24. Make router-id 10.12.13.2, commit and save:

config

set protocols ospf area 0.0.0.0 network 10.12.13.0/24
set protocols ospf area 0.0.0.0 network 192.168.10.0/24
set protocols ospf area 0.0.0.0 network 192.168.20.0/24

set protocols ospf parameters router-id 10.12.13.2

commit && save

More information about VyOS OSPF in the documentation.

Routes

After the two routers shared their routes — this is what the OSPF routing tables looked like:

[admin@MikroTik] > routing ospf route print
 # DST-ADDRESS        STATE          COST     GATEWAY         INTERFACE
 0 10.10.10.0/24      intra-area     10       0.0.0.0         bridge1
 1 10.12.13.0/24      intra-area     10       0.0.0.0         ether2
 2 192.168.10.0/24    intra-area     11       10.12.13.2      ether2
 3 192.168.20.0/24    intra-area     11       10.12.13.2      ether2
vyos@vyos:~$ show ip ospf route
============ OSPF network routing table ============
N    10.10.10.0/24         [11] area: 0.0.0.0
                           via 10.12.13.1, eth0
N    10.12.13.0/24         [1] area: 0.0.0.0
                           directly attached to eth0
N    192.168.10.0/24       [1] area: 0.0.0.0
                           directly attached to eth1
N    192.168.20.0/24       [1] area: 0.0.0.0
                           directly attached to eth2

Fin

I’m not sure I’ll end up using multiple routers, time will tell. But it was a good learning experience to play with OSPF in EVE-NG — and now I have it documented 🙂